Activity
生命周期

创建和使用
继承Activity,或者ListActivity, AppCompatActivity, PreferenceActivity等,在清单文件注册,调用startActivity(new Intent(context, YourActivity.class)) 启动你的Activity, 调用finish()关闭Activity。可使用startActivityForResult 接收Activity结果
隐式启动Activity,以及获取 Activity 的结果
启动模式
standard
模式启动模式,每次激活Activity时都会创建Activity,并放入任务栈中。
singleTop
如果在任务的栈顶正好存在该Activity的实例, 就重用该实例,否者就会创建新的实例并放入栈顶(即使栈中已经存在该Activity实例,只要不在栈顶,都会创建实例)。
singleTask
如果在栈中已经有该Activity的实例,就重用该实例(会调用实例的onNewIntent())。重用时,会让该实例回到栈顶,因此在它上面的实例将会被移除栈。如果栈中不存在该实例,将会创建新的实例放入栈中。
singleInstance
在一个新栈中创建该Activity实例,并让多个应用共享改栈中的该Activity实例。一旦改模式的Activity的实例存在于某个栈中,任何应用再激活改Activity时都会重用该栈中的实例,其效果相当于多个应用程序共享一个应用,不管谁激活该Activity都会进入同一个应用中。
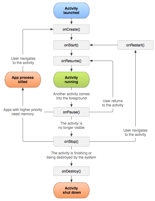
处理状态变更
保存Activity状态
管理 Activity 生命周期的引言部分简要提及,当 Activity 暂停或停止时,Activity 的状态会得到保留。 确实如此,因为当 Activity 暂停或停止时,
Activity对象仍保留在内存中 — 有关其成员和当前状态的所有信息仍处于活动状态。 因此,用户在 Activity 内所做的任何更改都会得到保留,这样一来,当 Activity 返回前台(当它“继续”)时,这些更改仍然存在。不过,当系统为了恢复内存而销毁某项 Activity 时,
Activity对象也会被销毁,因此系统在继续 Activity 时根本无法让其状态保持完好,而是必须在用户返回 Activity 时重建Activity对象。但用户并不知道系统销毁 Activity 后又对其进行了重建,因此他们很可能认为 Activity 状态毫无变化。 在这种情况下,您可以实现另一个回调方法对有关 Activity 状态的信息进行保存,以确保有关 Activity 状态的重要信息得到保留:onSaveInstanceState()。系统会先调用
onSaveInstanceState(),然后再使 Activity 变得易于销毁。系统会向该方法传递一个Bundle,您可以在其中使用putString()和putInt()等方法以名称-值对形式保存有关 Activity 状态的信息。然后,如果系统终止您的应用进程,并且用户返回您的 Activity,则系统会重建该 Activity,并将Bundle同时传递给onCreate()和onRestoreInstanceState()。您可以使用上述任一方法从Bundle提取您保存的状态并恢复该 Activity 状态。如果没有状态信息需要恢复,则传递给您的Bundle是空值(如果是首次创建该 Activity,就会出现这种情况)。
图 2. 在两种情况下,Activity 重获用户焦点时可保持状态完好:系统在销毁 Activity 后重建 Activity,Activity 必须恢复之前保存的状态;系统停止 Activity 后继续执行 Activity,并且 Activity 状态保持完好。
注:无法保证系统会在销毁您的 Activity 前调用 onSaveInstanceState(),因为存在不需要保存状态的情况(例如用户使用“返回”按钮离开您的 Activity 时,因为用户的行为是在显式关闭 Activity)。 如果系统调用 onSaveInstanceState(),它会在调用 onStop() 之前,并且可能会在调用onPause() 之前进行调用。
不过,即使您什么都不做,也不实现 onSaveInstanceState(),Activity 类的 onSaveInstanceState() 默认实现也会恢复部分 Activity 状态。具体地讲,默认实现会为布局中的每个 View 调用相应的 onSaveInstanceState() 方法,让每个视图都能提供有关自身的应保存信息。Android 框架中几乎每个小部件都会根据需要实现此方法,以便在重建 Activity 时自动保存和恢复对 UI 所做的任何可见更改。例如,EditText 小部件保存用户输入的任何文本,CheckBox 小部件保存复选框的选中或未选中状态。您只需为想要保存其状态的每个小部件提供一个唯一的 ID(通过 android:id 属性)。如果小部件没有 ID,则系统无法保存其状态。
您还可以通过将android:saveEnabled 属性设置为"false" 或通过调用setSaveEnabled() 方法显式阻止布局内的视图保存其状态。您通常不应将该属性停用,但如果您想以不同方式恢复 Activity UI 的状态,就可能需要这样做。
尽管 onSaveInstanceState() 的默认实现会保存有关您的Activity UI 的有用信息,您可能仍需替换它以保存更多信息。例如,您可能需要保存在 Activity 生命周期内发生了变化的成员值(它们可能与 UI 中恢复的值有关联,但默认情况下系统不会恢复储存这些 UI 值的成员)。
由于 onSaveInstanceState() 的默认实现有助于保存 UI 的状态,因此如果您为了保存更多状态信息而替换该方法,应始终先调用 onSaveInstanceState() 的超类实现,然后再执行任何操作。 同样,如果您替换onRestoreInstanceState() 方法,也应调用它的超类实现,以便默认实现能够恢复视图状态。
注:由于无法保证系统会调用 onSaveInstanceState(),因此您只应利用它来记录 Activity 的瞬态(UI 的状态)— 切勿使用它来存储持久性数据,而应使用 onPause() 在用户离开 Activity 后存储持久性数据(例如应保存到数据库的数据)。
您只需旋转设备,让屏幕方向发生变化,就能有效地测试您的应用的状态恢复能力。 当屏幕方向变化时,系统会销毁并重建 Activity,以便应用可供新屏幕配置使用的备用资源。 单凭这一理由,您的 Activity 在重建时能否完全恢复其状态就显得非常重要,因为用户在使用应用时经常需要旋转屏幕。
处理配置变更
有些设备配置可能会在运行时发生变化(例如屏幕方向、键盘可用性及语言)。 发生此类变化时,Android 会重建运行中的 Activity(系统调用onDestroy(),然后立即调用 onCreate())。此行为旨在通过利用您提供的备用资源(例如适用于不同屏幕方向和屏幕尺寸的不同布局)自动重新加载您的应用来帮助它适应新配置。
如果您对 Activity 进行了适当设计,让它能够按以上所述处理屏幕方向变化带来的重启并恢复 Activity 状态,那么在遭遇 Activity 生命周期中的其他意外事件时,您的应用将具有更强的适应性。
正如上文所述,处理此类重启的最佳方法是利用onSaveInstanceState() 和 onRestoreInstanceState()(或 onCreate())保存并恢复 Activity 的状态。
如需了解有关运行时发生的配置变更以及应对方法的详细信息,请阅读处理运行时变更指南。
协调 Activity
当一个 Activity 启动另一个 Activity 时,它们都会体验到生命周期转变。第一个 Activity 暂停并停止(但如果它在后台仍然可见,则不会停止)时,同时系统会创建另一个 Activity。 如果这些 Activity 共用保存到磁盘或其他地方的数据,必须了解的是,在创建第二个 Activity 前,第一个 Activity 不会完全停止。更确切地说,启动第二个 Activity 的过程与停止第一个 Activity 的过程存在重叠。
生命周期回调的顺序经过明确定义,当两个 Activity 位于同一进程,并且由一个 Activity 启动另一个 Activity 时,其定义尤其明确。 以下是当 Activity A 启动 Activity B 时一系列操作的发生顺序:
Activity A 的
onPause()方法执行。Activity B 的
onCreate()、onStart()和onResume()方法依次执行。(Activity B 现在具有用户焦点。)然后,如果 Activity A 在屏幕上不再可见,则其
onStop()方法执行。
您可以利用这种可预测的生命周期回调顺序管理从一个 Activity 到另一个 Activity 的信息转变。 例如,如果您必须在第一个 Activity 停止时向数据库写入数据,以便下一个 Activity 能够读取该数据,则应在 onPause() 而不是 onStop() 执行期间向数据库写入数据。
常用属性或场景
始终横屏 android:screenOrientation="portrait"
始终横屏 android:screenOrientation="landscape"
android:screenOrientation:
"unspecified"
默认值 由系统来判断显示方向.判定的策略是和设备相关的,所以不同的设备会有不同的显示方向.
"landscape"
横屏显示(宽比高要长)
"portrait"
竖屏显示(高比宽要长)
"user"
用户当前首选的方向
"behind"
和该Activity下面的那个Activity的方向一致(在Activity堆栈中的)
"sensor"
有物理的感应器来决定。如果用户旋转设备这屏幕会横竖屏切换。
"nosensor"
忽略物理感应器,这样就不会随着用户旋转设备而更改了 ( "unspecified"设置除外 )。
旋转屏幕不重新创建Activity android:configChanges="keyboardHidden|orientation|screenSize"
监听配置变更,比如横竖屏切换: Activity.onConfigurationChanged
IntentFilter
//默认启动Activity和Launcher图标
<intent-filter>
<action android:name="android.intent.action.MAIN"/>
<category android:name="android.intent.category.LAUNCHER"/>
</intent-filter>//data,type等属性可以提供给其他App用隐式启动的方法来打开你的App,开放你的App功能给其他App使用,比如打开网页,打开文件等,然后使用getIntent().getData(),获取意图,判断,解析,打开你支持的文件
与其他应用交互
Uri webpage = Uri.parse("http://www.android.com");
Intent webIntent = new Intent(Intent.ACTION_VIEW, webpage);验证是否存在接收 Intent 的应用
尽管 Android 平台保证某些 Intent 可以分解为内置应用之一(比如,“电话”、“电子邮件”或“日历”应用),您应在调用 Intent 之前始终包含确认步骤。
注意:如果您调用了 Intent,但设备上没有可用于处理 Intent 的应用,您的应用将崩溃。
要确认是否存在可响应 Intent 的可用 Activity,请调用 queryIntentActivities() 来获取能够处理您的 Intent 的 Activity 列表。如果返回的 List 不为空,您可以安全地使用该 Intent。例如:
PackageManager packageManager = getPackageManager();
List activities = packageManager.queryIntentActivities(intent,
PackageManager.MATCH_DEFAULT_ONLY);
boolean isIntentSafe = activities.size() > 0;如果 isIntentSafe 是 true,则至少有一个应用将响应该 Intent。 如果它是 false,则没有任何应用处理该 Intent。
显示应用选择器

图 2. 选择器对话框。
注意,当您通过将您的 Intent 传递至 startActivity() 而启动 Activity 时,有多个应用响应 Intent,用户可以选择默认使用哪个应用(通过选中对话框底部的复选框;见图 1)。当执行用户通常希望每次使用相同应用进行的操作时,比如当打开网页(用户可能只使用一个网络浏览器)或拍照(用户可能习惯使用一个相机)时,这非常有用。
但是,如果要执行的操作可由多个应用处理并且用户可能 习惯于每次选择不同的应用 — 比如“共享”操作, 用户有多个应用分享项目 — 您应明确显示选择器对话框, 如图 2 所示。选择器对话框 强制用户选择用于每次操作的 应用(用户不能对此操作选择默认的应用)。
要显示选择器,请使用 createChooser() 创建Intent 并将其传递给 startActivity()。例如:
Intent intent = new Intent(Intent.ACTION_SEND);
...
// Always use string resources for UI text.
// This says something like "Share this photo with"
String title = getResources().getString(R.string.chooser_title);
// Create intent to show chooser
Intent chooser = Intent.createChooser(intent, title);
// Verify the intent will resolve to at least one activity
if (intent.resolveActivity(getPackageManager()) != null) {
startActivity(chooser);
}这将显示一个对话框,其中包含响应传递给 createChooser() 方法的 Intent 的应用列表,并且将提供的文本用作对话框标题。
Last updated
Was this helpful?